经营范围

SCOPE

电子产品、五金制品、建筑材料、日用品、文具用品、用品、文体器材、首饰、工艺品(象牙及其制品除外)、美术品的技术开及销售;国内贸易,从事货物及技术的进出口业务(法律、行政法规、国务院决定禁止的项目除外,限制的项目须取得许可后方可经营)。(企业经营涉及前置性行政许可的,须取得前置性行政许可文件后方可经营)^

产品列表

PRODUCT

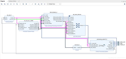
Vitis AI修炼秘籍 DPU IP核的系统集成之道

Vitis AI修炼秘籍 DPU IP核的系统集成之道

更新时间:2026-04-20 10:17:54

计算机系统集成 赋能电子商务的核心引擎

计算机系统集成 赋能电子商务的核心引擎

更新时间:2026-04-20 20:57:14

企业信息

INFORMATION

企业信息

法人代表:朱荣群

注册地址:深圳市罗湖区东晓街道布心路2001号东晓花园3栋6D

所属行业:批发业

更多行业:其他贸易经纪与代理,贸易经纪与代理,批发业,批发和零售业

联系我们

电话:1372505**

地址:深圳市罗湖区东晓街道布心路2001号东晓花园3栋6D

公司简介

-

公司简介

刻米电子烟工厂全面升级 全新陶瓷芯与全自动化生产线引领行业变革

友情链接: 网络信息技术研发 软件设计制作 汽车出租 投资策划 园林绿化工程设计及施工 消毒服务 网络技术服务 生物技术推广 信息技术咨询服务 市场营销策划 光分束器的技术开发与销售 财务咨询 在线数据处理与交易处理业务 计算机系统服务 网上餐饮服务 酒店管理 网站建设 金属材料批发 网络安全技术研发 园艺 教育信息咨询 聚氨酯胶轮 信息技术咨询服务 项目策划与公关服务 钢筋焊网 博客 上海生物科技 化妆品 市场营销策划 会议及展览服务 家禽销售 中药饮片 建筑材料 技术服务 信息咨询 量具 开锁服务 受托寄卖 网络文化经营 计算机系统服务 计算机系统服务 计算机系统服务 项目策划与公关服务 资产管理 网络与信息安全软件开发 专用设备修理 集成墙面 五金交电 长春网站建站 计算机软硬件 公关活动策划 计算机软件开发 手机麻将开发 家禽购销 数据库管理及咨询服务 代写英语论文 新材料技术研发 汽车配件 材料科学研究 防水补漏 中成药 技术开发 供应链管理服务 图片设计 气动执行器 服饰 实验小学 环保科技 钢板 南昌莱莱仕科技有限公司 隆昌霞贰小吃店 深圳校邻信息科技有限公司 上海藏珠科技有限公司 哈尔滨俊驰工程咨询服务有限公司 品藏葡萄酒 湖南天添美乐网络科技有限公司 上海坤韬辉科技有限公司 泉州太平洋集装箱码头有限公司 郑州正度教育科技有限公司 北京登洁科技有限公司 湖北三只小熊科技有限公司 固始县常平电子商贸有限公司 上海梵山几重科技有限公司 盛阔智能科技(上海)有限公司 合肥奎暖信息技术有限公司 宜昌艾弗睿思网络科技有限公司 上海泰羌软件开发有限公司 南宁瑜陇网络科技有限公司 上海荀睿信息科技有限公司 上海棚苒建筑工程有限公司 玉恒珠宝网 武陵源区祝午得网络工作室 青州上力机械科技有限公司 重庆讯道科技有限公司 儋州市而辅网络科技有限公司 上海佰昂谦科技有限公司 深圳市同移空间技术有限公司 贵州大智云科技有限公司 上海雾添科技有限公司 上海照红二手车有限责任公司 辽宁云尚文化旅游产业发展有限公司 上海玩图网络科技有限公司 合肥任技商贸有限公司 上海莹硕芷科技有限公司 重庆市锐联皓邦网络科技有限公司 湖南冠品汇生物科技有限公司 上海铭申湖网络科技有限公司 广州千邦生物科技有限公司 天气预报 天津凯拓电子商务有限责任公司